SQL Editor 


Schema Explorer

Session Manager

Space Manager
User Manager
SGA Display
Instance Details
Server Statistics
Performance Monitor
System Waits
Top 5 SQL
Server Tuning
Top 5 Resource
Resource Manager
Space Manager - Tablespace Used & Free Bar Graph
Space Manager - Segment Type Bar Graph
DB Activity
Wait Analysis
MyOra
®


v10.2
Top Ten SQL
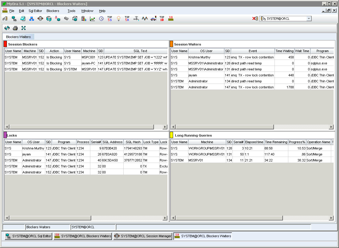
Blockers Waiters